Using Standards for a More Maintainable Solution

Using Standards for a More Maintainable Solution

Published: 01/April/2014

Reading time: 48 mins

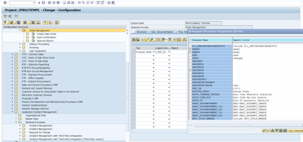
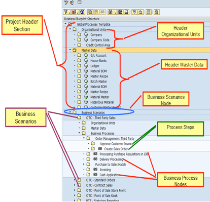
D. Russell Sloan explains the value of establishing and adhering to standards when you are delivering a solution. Key Concept Solution Documentation is much more than a collection of Microsoft Word documents and some flow charts. It is a representation of everything that goes into designing, building, testing, delivering, and supporting a solution. Implementations generate…

Membership Required

You must be a member to access this content.

View Membership Levels

Explore related questions

Already a member? Log in here

More Resources