Learn about the key elements of the Project-Oriented Procurement (ProMan) application component available in Project System. Discover how it can help you manage project-based procurement in a single, centralized area rather than having to complete multiple transactions in an SAP ERP system.
Key Concept
Project System is an SAP ERP module that helps manage the entire life cycle of a project. Project System has very tight integration with the finance and logistics modules of SAP ERP. Within Project System SAP provides an application component called Project-Oriented Procurement (ProMan) that conducts all procurement-related activities in one centralized place. It provides consolidated procurement information assigned to work breakdown structure (WBS) elements and network activities.
SAP ERP provides Project System (PS), one of the most integrated modules for managing all kinds of projects. PS can be used for defining, planning, budgeting, executing, evaluating, and settling a project.
Almost all the projects in SAP ERP systems deal with materials and have a requirement for them. The material requirement for the project is fulfilled by a project-related procurement cycle.
I explain how to manage the project-related procurement cycle and related document flows in an easier and more efficient way than using a string of transaction codes. For example, in a typical procurement process, we use multiple transactions to convert a purchase requisition, do material movement, perform goods issue, create project delivery, and see stock overview. However, with the standard functionality explained in this document, all the above transactions can be done from one single place. To explain the benefits of using Project-Oriented Procurement (ProMan), I use a real-life business example of an oil field services company using SAP PS. The company received a contract to perform well fracking services at a job site. The company uses PS to manage the following elements of the fracking project:
- A project is created in the SAP system based on the order received by the customer.
- Materials (proppants and chemicals) are assigned to the project against the network activities. Proppants are materials, typically sand, used during fracking to keep the fracture open.
- Other activities include managing crew, equipment, equipment setup, job execution, and job closeout.
In my example, I focus on the materials required for the project — proppants (e.g., sand) and chemicals. Depending on whether the material required for the project is a stock item or a non-stock item, reservations are created for stock items, and purchase requisitions are created for non-stock items.
Several individual transactions in the SAP system need to be done to ensure the required quantity of material is available for the job to be executed. First, you need to assign materials against network activity in the project (SAP transaction code CJ20N).
For a stock materials reservation automatically created by the project, you must complete these transactions:
- Move materials to project stock (transaction code MB1B)
- Post goods issue for reservation (transaction code MIGO)
For non-stock materials purchase requisition automatically created by a project, you need to:
- Convert a purchase requisition to a purchase order (transaction code ME21N)
- Transfer posting to project stock (transaction code MB1B)
- Issue material to the project using network confirmation (transaction code CN25)
- Create delivery for the project (transaction code CNS0)
You also need to transfer posting of unused material at the customer site from the project to your own stock (transaction code MB1B), transfer posting material from one project to another (transaction code MB1B), and complete a stock overview (transaction code MMBE).
This is a lot of activity, and it can be tiresome for business users to switch between multiple transactions. Also, the business user is not getting the full picture at the project level. To address this problem, PS provides ProMan to efficiently manage all the above transactions in an easier and more integrated manner.
ProMan
ProMan is a highly integrated application that provides data and information related to project-based procurement at one place. It enables you to execute different procurement-related transactions from a single place, including the following:
- Create purchase requisitions from network activities (single or group)
- Create purchase orders with reference to purchase requisitions
- Create delivery for a project
- Post goods issue for a project delivery
- Perform stock transfer
It also consolidates information assigned to WBS (work breakdown structures) elements and network activities, including:
- Purchase requisitions
- Purchase orders
- Deliveries
- Goods movements
- Reservations
ProMan can be accessed in the SAP system using transaction code CNMM.
Doing Transactions with ProMan
Let’s continue with my business example. After the company receives an order to fracture a well, it creates a project in the SAP system for this job. Materials are added to the project as material components against network activity. For my example I add sand material as non-stock and chemical material as stock. By doing so, the purchase requisition is created for sand material, and a reservation is created for chemical material. To add material to a project, execute transaction CJ20N. The transaction can also be accessed from SAP Menu path SAP Menu > Accounting > Project System > Project > CJ20N - Project Builder.
In the CJ20N transaction screen, in the top left corner, click Project > Open and provide the project definition of the project where materials are required to be added. After project details are displayed, select the network activity where the materials are to be added, then right-click create > material component. On the resulting screen, provide the material number, item category, requirement quantity, and requirement date. Click the Save button to save the entries. If the item category is N, which means non-stock item, the system creates a purchase requisition for the material. If the item category is L, which means stock item, the system creates a reservation for the material. The resulting screens after the addition of non-stock and stock item are shown in Figures 1 and 2.

Figure 1
Purchase requisition from Project for Non-Stock Item

Figure 2
Reservation from Project for Stock Item
Figure 3
Figure 3
The ProMan selection screen
Execute transaction code CNMM. In the overview screen (Figure 4) you can see all the components data in one place. To see all the components, click the select icon
and select All Components from the drop-down menu.

Figure 4
The ProMan overview screen
Table 1
Tab name
|
Description |
| Components |
The data displayed for material components includes procurement data, reservation, requirements quantity, and date.
|
| Activities/Elements |
This tab provides data on activities elements that are assigned to a work breakdown structure (WBS) element or a network header.
|
| Orders/Documents |
This tab displays follow-on documents for the material components assigned. The other tabs called Quantities and Dates also display similar data. |
| Stock |
This tab has a function similar to that of stock overview transaction code MMBE. The data displayed is unrestricted stock, blocked stock, and quality inspection stock. |
| Deliveries |
This tab shows project-related deliveries created for material components. |
| Progress Tracking |
This tab displays the progress of an individual material requirement. The view does not support multiple selection. |
Table 1
Tabs in the ProMan Overview screen
Now, I execute the transactions mentioned in my business example using ProMan. I use ProMan or transaction CNMM to process the purchase requisition and reservation created as a result of the material component assigned to the project. I first convert the sand purchase requisition to a purchase order.
Create a Purchase Order
To create a purchase order, instead of executing transaction code ME21N, execute transaction code CNMM. In the Project Structure section in ProMan (Figure 5), complete these steps:
- Select the material component for Sand where it was assigned.
- Click the Orders/Docs tab. To convert the Purchase requisition to a purchase order, select the line item and click the execute flag icon
.
- From the drop-down list of options, select Generate Purchase Order
- In the pop-up screen that appears to gather necessary data for creating a purchase order, populate the fields in this screen as shown in Figure 5.
- Click the enter icon (the green check mark).

Figure 5
Generate a purchase order
The purchase order is now created. This is much simpler than using transaction ME21N. Now I demonstrate posting goods issue for a chemical reservation using ProMan.
Post Goods Issue for Reservation
Normally in the SAP system, you would use transaction MIGO to post a goods issue to a reservation. In my example, I use ProMan. To post a goods issue execute transaction code CNMM and complete these steps:
- In the ProMan screen (Figure 6) select the material component for chemical and click the Components tab.
- Select the reservation line item and click the execute flag icon to see the options given by ProMan.
- Select an option (e.g., Post goods issue) from the drop-down list of options
- In the pop-up screen that appears to gather necessary data for posting a goods issue, populate the fields as shown in Figure 6.
- Click the enter icon (the green check mark).

Figure 6
Post a goods issue for reservation
The goods issue is now posted. This makes the job much easier than using MIGO. There is also an option to create delivery for the project for reservation from the components tab. I describe this step next.
Create a Delivery for Reservation
The Create Delivery option can be used when separate transportation planning has to be done based on delivery. To create a delivery, complete these steps:
- Select the material component (e.g., chemical).
- Click the execute flag icon.
- From the drop-down list of options, select Generate Delivery.
- In the pop-up screen that appears to gather necessary data for creating delivery, populate the fields as shown in Figure 7.
- Click the Copy button.
- After the system takes you to the screen to edit data for project delivery, click the save icon.

Figure 7
Generate a delivery for reservation
The delivery is now created. Next, I show you how ProMan provides Stock overview and helps in transfer posting.
Stock Overview and Transfer Posting
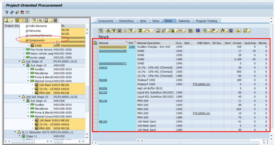
ProMan not only provides the facility to do transactions but also integrates with inventory management and provides stock overview. The stock overview provided is for unrestricted stock, quality inspection stock, and blocked stock. In my example, execute transaction code CNMM. In the ProMan screen (Figure 8) click the select icon. I have selected All Components from the list of options in the drop-down menu so that I can see the stock related to all the material components at one place. I can’t think of any other SAP transaction that provides stock overview for multiple materials at one place in such a user-friendly way.

Figure 8
Stock overview
In Figure 8, if you select any line item and click the execute flag icon, you receive an option to do transfer posting (Figure 9). To transfer posting complete these steps:
- Select the stock material component in the Stock section.
- Click the execute flag icon.
- Select Transfer Posting of Stock from the drop-down list of options.
- In the Movement Type pop-up screen select any movement type depending on the business scenario.
- After you select a movement type, the system takes you to a screen in which you can enter transfer posting data. Provide the necessary data as shown in Figure 9 and click the save icon.

Figure 9
Transfer a posting of stock
The transfer posting is now done.
ProMan makes managing project-based procurement very easy. The other business benefits it provides are:
- Automatic creation of purchase requisitions, purchase orders and reservations
- Managing valuated stock
- Progress tracking of purchasing processes
- Facilitating posting goods issue and transfer posting
Vineet Pandey
Vineet Pandey is a lead consultant in the SAP Practice at Infosys, Ltd. He has more than nine years of SAP consulting experience. He has expertise in SAP supply chain functional areas (purchasing, material management, quality management) for oil field services and the natural gas industry.
You may contact the author at vineet_pandey@infosys.com.
If you have comments about this article or publication, or would like to submit an article idea, please contact the editor.