Learn about version management in SAP NetWeaver BW 7.3, which lets you see the history of changes to the object right from the time it was created.
When we talk about SAP NetWeaver BW 7.30, most of us talk about the most marketed features, like the Semantically Partitioned Object or maybe the new dataflow tools. Yes, these features and functionality are fantastic; SAP has really listened to what customers and consultants want, and has put in a lot of heart, soul, and money into designing and building these features.
But there are many smaller functionalities that were introduced, too. Although these other features might not disrupt your processes and data models, they let you do things differently, in a small but significant way.
One of these functionalities I'd like to talk to you about is a nifty little addition called version management. Provided as a menu option for most BW metadata objects, this option lets you see the history of changes to the object right from the time it was created.
Every change in metadata creates a new version. You can see details of date of creation of the version, user responsible, metadata present in the particular version, and the metadata in XML format. This feature also allows you to compare two versions with each other, allowing you to see metadata differences between the versions side by side. Another important feature is the ability to view metadata information in system tables.
But possibly the coolest option this new development lets you do is to go back to history. You can retrieve and load the metadata from previous versions and replace the current metadata with the previous versions, although you want to be careful with this.
By default, versioning is not available for all objects. You can maintain the objects whose versions you want to track by maintaining entries in table RSTLOGOHISTCUST via transaction SM31 (Figure 1).

Figure 1
Table RSTLOGOHISTCUST
With the parameters set in table RSTLOGOHISTCUST, versions are maintained for the object types (which are present in the table) with any change in metadata. Version management can be accessed from maintenance screen of any object by following menu path Options > Go to > Version Management.
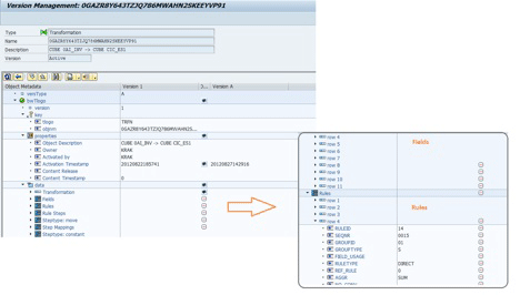
Figure 2 shows the version management for a transformation. Version 0 contains information on the metadata when the transformation was first created (modified version and active version), and version 1 contains information of metadata after a change was performed.

Figure 2
Version management for a transformation
To compare two different versions, select those versions and click on the compare icon
highlighted in Figure 2. You can see that the versions are not the same; if you navigate to the data part, you see that some data has been deleted. For details, navigate to the Fields and Rules tabs (Figure 3). Data is similarly shown when there is an addition in metadata, with the + indicator.

Figure 3
Navigate to the Fields and Rules tabs
You can also retrieve metadata and restore the object to a historic version of metadata. To demonstrate this, I deleted rules in the transformation, and now I want to retrieve the metadata from the initial transformation.

Figure 4
All rules deleted except line 2
To retrieve, select the required historical version, click on the revise icon
highlighted in Figure 5, and click the Yes button in the pop-up that appears.

Figure 5
Restoring metadata
After the restoration, there is a new version 3 created, in which the Origin column indicates the object has been restored (Figure 6).

Figure 6
An object is restored
Once the version is restored, go back to the maintenance screen and activate the transformation. Just remember, restore objects with care because there is a real danger of data loss.
Rakesh Kalyankar
Rakesh Kalyankar is an SAP NetWeaver BW- and HANA-certified lead and architect, working with SAP Global Delivery in Bangalore, India. He speaks regularly at events, such as SAP TechEd and BIIG. He is also an SAP trainer and writes frequently about SAP NetWeaver BW and SAP HANA topics. Prior to his starting his consulting work, he was part of the SAP NetWeaver BW research and development team at SAP Labs, and he has worked on the development life cycles of SAP NetWeaver BW releases, including versions 7.30 and 7.03.
If you have comments about this article or would like to submit an article idea, please contact the BI editor.
You may contact the author at rakesh.kalyankar@gmail.com.
If you have comments about this article or publication, or would like to submit an article idea, please contact the editor.