Learn the process flow for configuring the Alert Monitor so that each planner can get specific alerts in SAP Advanced Planning and Optimization (SAP APO) Production Planning and Detailed Scheduling (PP/DS). Follow a step-by-step procedure to configure and run the process and interpret the results.
Key Concept
Alerts in the context of SAP Advanced Planning and Optimization (SAP APO) can be defined as any situation that needs changes and adjustments in the planning process. It helps to notify the planners that there is some exception situation that warrants a diagnosis. Alert Monitor is a central place that is used to inform planners about all these exceptions.
Alerts in SAP Advanced Planning and Optimization (SAP APO) help to identify any exception or unwanted situation that requires the attention of planners so that they can take corrective actions. In a typical business scenario there can be thousands of different product locations being planned in SAP APO, and it’s difficult to individually assess the planning results of each material. Also each material requirements planning (MRP) planner is responsible for assessing the planning situation for a specific list of materials. With Alert Monitor selections can be defined that allow the planner to see planning results for the required list of materials. Alert Monitor provides a central location where all such exception conditions can be assessed. A few examples of such exception conditions are:
- The product is too late or early
- Days’ supply alerts
- Shortfall below the safety stock level
- Quantity and date alerts
Alerts in SAP APO can be broadly defined under the categories of dynamic alerts and database alerts as shown in Figure 1.
Figure 1
Alerts in SAP APO
Dynamic alerts are generated based on the current planning situation. These alerts remain until the exception condition is corrected. They are used in SAP production planning and detailed scheduling (PP/DS).
Database alerts show exception conditions during macro execution and are mainly used in supply or demand planning in SAP APO. Macros are used in SAP APO to carry out a list of operations using predefined macro operators. An example of macro execution would be generation of alerts if the forecast value exceeds the actual demand by a given threshold value.
Alert Monitor is a monitoring component that provides a bird’s eye view of all the problems and exceptions in SAP APO. It can be configured to show not only PP/DS alerts but also alerts for other modules in SAP APO such as Supply Network Planning (SNP) and Global Available to Promise (Global ATP). Steps for configuration of alerts for other APO modules are similar to the ones that I explain later in the article with a focus on PP/DS alerts. Figure 2 illustrates Alert Monitor capabilities in SAP APO.
Figure 2
Alert Monitor in SAP APO with a focus on PP/DS exceptions
Alert Monitor contains a range of alert types. The alert types must be prioritized and assigned to the various SAP APO applications. For example, some alerts concern only SNP, whereas others may concern both SNP and PP/DS. Alert Monitor differentiates between general alerts and alerts in a specific planning version. Each alert type can be assigned to any number of applications.
Because most planning activities are carried out by background jobs in SAP APO, many exceptions can occur. Alert Monitor provides a central tool for planners to analyze the problems and take required actions to correct them. An example of an exception condition would be receipts being available later than the requirements, thereby not allowing the products to be delivered on time.
Configuration Steps for Alert Monitor
To create Alert Monitor, execute transaction code /SAPAPO/AMON1. In the Alert Monitor main screen (not shown), click the Alert Profile button. This action displays the Alert Profile Maintenance screen (Figure 3). Click the create icon.
Figure 3
Create an Alert Monitor profile
Alerts can be used in SAP APO within different applications such as production planning, demand/supply planning, and service planning. Creation of an application profile assigns the profile name to the specific application for which alerts are being configured. After creation of the application profile, you assign it to an overall profile. Note that under a single overall profile there can be multiple application profiles as per your business requirements.
In the pop-up screen, select the Application Profile radio button. Enter the profile name in the Profile ID field (ZAPP) and a description in the Description field (Application Profile). From the drop-down list of options in the AMO (Alert Monitor) Application field, select APO: Production Planning/Detailed Sch. and then click the Create button shown in Figure 4.
Figure 4
Enter values to create the Alert Monitor application profile
This displays the application profile named ZAPP that you just created in the screen shown in Figure 5. Click the save icon.
Figure 5
Save the Alert Monitor profile
After creating the application profile, you create an overall alert profile and assign the application profile to it. To create the overall alert profile, click the create icon in Figure 6.
Figure 6
Create the overall alert profile
After you click the create icon, a pop-up screen appears (Figure 7).
Figure 7
Enter data for the overall profile
Select the Overall Profile radio button. Enter ZOVER in the Profile ID field and Overall Profile in the Description field. Click the Create button to display the screen shown in Figure 8.
Figure 8
Enter settings for the overall profile
In Figure 8, enter 000 in the Planning Version field. In the Period section, select Relative Time Interval and Months. Enter 12 in the Months field to instruct Alert Monitor to show alerts for the next 12 months. In the Application-Specific Alert Profiles section, assign ZAPP, the name of the Application Profile that you created earlier (Figure 4), to the field in the APO: Production Planning/Detailed Sch. row under the Alert Profile column. Click the save icon to save your entries and display the overall profile shown in Figure 9.
Figure 9
User settings in the overall profile
This completes the creation of the overall profile and assignment of the application profile to it. After creating the overall profile, you need to assign the overall profile to your ID (user-specific ID) in the SAP system. For each planner the user ID would be different and the overall profile could be assigned to required user IDs of planners. To do the assignment, click the User Settings button in Figure 9.
In the pop-up screen that appears, select the Overall Profile created in the above step (ZOVER) and click the left arrow button as shown in Figure 10. This action displays the screen shown in Figure 11.
Figure 10
Assign the overall profile to your user ID
Figure 11
Complete the assignment of the overall profile to the user ID
Figure 11 shows that the Overall Profile ZOVER is assigned to the user ID $TEST82809. Click the save icon and then click the enter icon (the green checkmark).
Configuring Various Alerts and Results Interpretation
SAP provides various standard alerts that can be configured and used in Alert Monitor. Use of these alert types depends on business requirements, though configuration steps for these alerts remain the same. In this section, I discuss simulation of common alerts with their execution and required master data setup.
Requirement and Receipt Alerts
To enable the alerts for requirements and receipts, execute transaction code /SAPAPO/AMON1. In the main screen that the system displays (not shown) click the Alert Profile button. This action displays the screen shown in Figure 12. Click the display and change icon (highlighted in Figure 12) to switch to change mode.
Figure 12
Switch to change mode
In the Selection tab of the same screen (Figure 13), select the Requirement/Receipt Alerts check box.
Figure 13
Enable requirement/receipt alerts
After selecting the check box, you can see that all relevant alerts under Requirement/Receipt Alerts are also selected (Figure 14).
Figure 14
Requirement/receipt alerts activated
If you scroll to the right in the screen shown in Figure 14, you see a bar with three icons (highlighted in yellow in Figure 15) representing options to define the threshold limits for different types of alert messages depending on the priority. From left to right, these three options are:
- Informational alerts
- Warning alerts
- Error alerts
Figure 15
Alert types within requirement/receipt alerts
Figure 15 shows the different alert message types (the value is set as zero for all alerts).
The Alert Profile Maintenance screen also provides you with an option to define the selection of location products for which the alert should be run. To define the selection, click the tulip icon (highlighted in yellow) in Figure 16.
Figure 16
Define selections in the Application Profile
Note
Because of the large number of products planned, alerts should not be run for all product-location combinations as it might result in performance problems.
After you click the tulip icon, a pop-up screen appears (Figure 17). Double-click the Product Number node and in the field under the Value From column, enter the product name (PROD-Z). Click the enter icon.
Figure 17
Define product parameters
Similarly, enter DCY and PLANTZ in the Value From and Value To fields, respectively, for the Location Name as shown in Figure 18, and then click the enter icon.
Figure 18
Define location parameters
In the pop-up screen shown in Figure 19, enter the name of the selection (TEST_ALERT) and then click the Save button.
Figure 19
Define the selection profile
In the main screen, enter TEST_ALERT in the Location Products field as shown in Figure 20. Click the save icon.
Figure 20
Enter a name in the Location Products field
To test the alerts, execute transaction code /SAPAPO/RRP3. In the Product View screen that the system displays, enter the details as shown in Figure 21, and then press the Enter key.
Figure 21
Enter details in the Product View main screen
This action displays a screen in which there are two forecast requirements of quantities of 100 and 200. To create the receipts for these requirements, click the Product Heuristic button in Figure 22.
Figure 22
Run the Product Heuristic program
After running the Product Heuristic program, the SAP system generates two new purchase requisitions of the quantities 100 and 200, respectively, as shown in Figure 23. Purchase requisitions in business terminology are receipt elements. In this example, there are two forecast requirements of 100 and 200 quantity each. After running the Product Heuristic, the system tries to cover these two requirements by generating the receipts so that both these requirements are covered.
Figure 23
Purchase requisitions generated
Note
The date of both purchase requisitions is at the same time as of both requirements.
To generate the alerts, make one of the purchase requisitions available later than the requirement. In the Pegging Overview tab, enter 100 in the FixPegQty (fixed pegging quantity) field as shown in Figure 24.
Figure 24
Create fixed pegging
In the Elements Tab change the date of first purchase requisition from March 19, 2016 (03/19/2016), to March 22, 2016 (03/22/2016), as shown in Figure 25. Click the save icon.
Figure 25
Change the receipts date to a future date
Note
By changing the date you ensure that the receipt is available for the first requirement at a later time.
Now to check if any alerts are generated, execute transaction code /SAPAPO/AMON1. This action displays the main screen for Alert Monitor (Figure 26).
Figure 26
Redetermine alerts in the Alert Monitor
In this screen select ZOVER (Overall Profile) from the drop-down list of options in the Favorites field and click the Redetermine Alerts button. This action displays the screen shown in Figure 27.
Figure 27
Alert Monitor results
In the screen shown in Figure 27, Alert Monitor shows that there are two alerts. After you select the check boxes for Location Product View and Product_Z, the alert messages are displayed in detail at the bottom of screen shown in Figure 28.
Figure 28
Alert Monitor results messages of the type error
Note
Alerts are shown as errors because in Alert Monitor in Figure 16, threshold values for all alert types were given as zero and hence it is showing highest priority alert (error).
To see the difference in the types of alerts that are generated, you need to maintain threshold values for different types of alerts as shown in Figure 29.
Figure 29
Threshold values for different alerts
Note
Threshold values are maintained by clicking the individual row for each alert that earlier had a value of zero in Figure 20 and changing the value to the required threshold values as highlighted in the red box in Figure 29. All values are entered in hours.
For my example, these values indicate that for a delay of greater than one day (24 hours), the information alert type is shown. For a delay of greater than five days (120 hours), the warning alert type is shown, and for greater than 10 days (240 hours), the error alert type is shown. After you enter these values, click the save icon and then click the Determine Alerts button. This action displays the screen shown in Figure 30.
Figure 30
Alert Monitor information type alerts
In the screen shown in Figure 30, the alert message is the same as in Figure 28, but the alert type has changed to information as shown in Figure 30.
Note
The delay between forecast and purchase requisition in Figure 25 is three days (the forecast is on March 19, 2016, and purchase requisition is on March 22, 2016). Therefore, the system generates an information alert type.
Days’ Supply Alerts
To generate alerts for days’ supply you first need to maintain the Safety Days’ Supply in the Product Master. To do this, execute transaction code /SAPAPO/MAT1. This action displays the Product Master main screen (Figure 31).
Figure 31
Change the Product Master
Select the Product and Location radio buttons and enter values in these fields. For my example, enter PROD-Z for the Product and DCY for the Location. After you enter these values, click the Change button. This action displays the screen shown in Figure 32.
Figure 32
Safety Days’ Supply in the Product Master
In the screen shown in Figure 32, select the Lot Size and Quantity and Date Determination tabs. In the Scheduling section enter 5.00 in the Safety Days’ Supply field and then click the save icon.
Note
PP/DS heuristics use the Safety Days’ Supply as a safety time. A safety time ensures that a requirement is not fulfilled on the exact date and time required, but at an earlier point in time. This means that appropriately early receipts should be used or generated during planning.
To enable the alerts for Safety Days’ Supply, follow the same steps as described in the “Configuring Various Alerts and Results Interpretation” section. After selecting the check box, you can see that all relevant alerts under Days’ Supply Alerts are also selected as shown in Figure 33.
Figure 33
Days’ Supply Alerts selected
To generate the alerts, execute transaction code /SAPAPO/AMON1. In the main screen that appears (Figure 34), select ZOVER (Overall Profile) from the drop-down list of options in the Favorites field and click the Redetermine Alerts button.
Figure 34
The Alert Monitor main screen
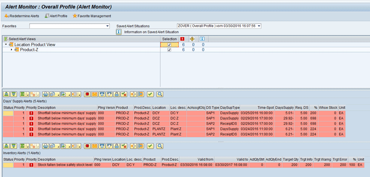
This action displays the screen shown in Figure 35. Note that in this screen Alert Monitor shows that there are five alerts of the error type and two alerts of the information type.
Figure 35
Alert Monitor results
After you select the check boxes for Location Product View and Product-Z, these alert messages are displayed in detail at the bottom of the screen shown in Figure 36.
Figure 36
Alert Monitor results detailed messages
Note
Along with two alerts of the information type that were present in Figure 30, five additional alerts were generated for Days’ Supply as shown in Figure 36.
Inventory Alerts
To generate inventory alerts, you first maintain the required data in the Product Master. Execute transaction code /SAPAPO/MAT1. This action displays the Product Master main screen (Figure 37). Select the Product radio button, and in the View section, select the Location radio button. In the Product field enter PROD-Z and in the Location field enter DCY. Click the Change button.
Figure 37
Change the Product Master
This action displays the screen shown in Figure 38. Select the Lot Size and Quantity and Date Determination tabs. In the Stock Data section, enter 200 in the Safety Stock field and SB (the safety stock from the location Product Master) in the Safety Stock Method field. After you enter these values, click the save icon.
Figure 38
Safety stock in the Product Master
Execute transaction code /SAPAPO/RRP3 for the Product (PROD-Z) and Location (DCY) to see the current requirements/receipts situation for the product as per Figure 21. Figure 39 shows the requirements/receipts.
Figure 39
Receipts/requirements of Product-Z
To enable the alerts for inventory, follow the same steps as shown in the “Configuring Various Alerts and Results Interpretation” section. After you select the Inventory Alerts check box under the Selection column, you can see that all the relevant alerts for inventory are also selected as shown in Figure 40.
Figure 40
Inventory alerts selected
The threshold value is maintained as zero for all three priority types. The three rows of priority types are shown in Figure 41. This means when alerts are generated, they will be generated for the highest priority (i.e., error). Click the save icon to save the changes.
Figure 41
Inventory alerts saved
To generate the alerts, execute transaction code /SAPAPO/AMON1. This action displays the main Alert Monitor screen in which you select ZOVER (Overall Profile) from the drop-down list of options in the Favorites field. Click the Redetermine Alerts button as was shown in Figure 34.
In the next screen (Figure 42), Alert Monitor shows that there are six alerts of the error type and two alerts of the information type. After you select the check boxes under the Selection column for Location Product View and Product-Z, all the alerts appear at the bottom of the screen.
Figure 42
Alert Monitor results detailed messages
Note
Along with the two information alerts there are now six error alerts, which is one greater than in Figure 36. This additional alert is for the inventory alert that was enabled and is shown in Figure 42.
Display Alert Profiles
After you configure the Alert Monitor, you can assign alert profiles to various planners as per their roles as shown in Figures 10 and 11. However, transaction code /SAPAPO/AMON1 is a more powerful transaction than transaction code /SAPAPO/AMON3 as /SAPAPO/AMON1 provides you with options for Alert Profile maintenance, as shown in Figure 43.
Figure 43
Alert profile maintenance
To limit the authorization, there is a separate display transaction (transaction code /SAPAPO/AMON3). This transaction access can be assigned to planners. After you execute transaction code /SAPAPO/AMON3, the Alert Monitor initial screen appears (Figure 44). In Figure 44, note that there is only a single option at the header of Redetermine Alerts. Select ZOVER (Overall Profile) from the drop-down list of options in the Favorites field and click the Redetermine Alerts button.
Figure 44
Display the alert profile
In the next screen (Figure 45), you can see there are six error alerts and two information alerts. These alerts are the same as the ones shown in Figure 42. Figure 45 shows these alerts, but with a different layout and limited authorization to only view the generated alerts without making any changes. Select one of the alerts as shown in Figure 45.
Figure 45
Alert profile results
A pop-up message shows the alerts’ details. Click the enter icon as shown in Figure 46.
Figure 46
Alert profile detailed results
Configuring and Sending Alert Notification
Because of the large number of alerts, it may not always be possible for all planners involved to actively monitor alerts in Alert Monitor. SAP provides you with options to ensure that each planner is informed of alerts in his or her areas of responsibility.
Two options are available:
- Send notifications interactively
- Automatic sending of notifications
Sending Notifications Interactively
An option is provided that allows you to send the alert notifications directly via email. To send emails, click the email icon on the alerts screen as shown in Figure 47.
Figure 47
Sending notifications interactively
In the pop-up screen (Figure 48), enter the email address of the recipient and then click the enter icon.
Figure 48
Enter an email address for sending notifications interactively
Automatic Sending of Notifications
To send the notifications of alerts automatically, execute transaction code /SAPAPO/AMONMSG_SEND. In the main screen (Figure 49), enter the name of the user and then click the execute icon.
Figure 49
The main screen for the automatic sending of notifications
Note
A prerequisite for sending alerts via this step is that you need to create an application profile. After you create the profile, you assign it to an overall profile and assign the user-specific ID to the overall profile as explained in the “Configuration Steps for Alert Monitor” section.
If alerts need to be sent at regular intervals periodically, then report /SAPAPO/AMON_MAIL_BROADCAST can be scheduled to run using the scheduling system being used by the business as needed.
Transport the Alert Profile
Once alerts have been defined and configured, they need to be transported from the development to the quality to the production system by capturing the objects in transport. To do this, execute transaction code /SAPAPO/AMON1. This action displays the screen shown in Figure 50. Click the transport icon.
Figure 50
Transport the alert profile
A message appears in a pop-up screen (Figure 51). Click the Yes button.
Figure 51
Pop-up messages to confirm transport creation
In the pop-up screen that appears (Figure 52), select the check boxes for the Overall Profile (ZOVER), Application Profile (ZAPP), and Transport Selection with Profiles. Click the Transport button.
Figure 52
Select the application and overall profile to be transported
In the pop-up screen that appears (Figure 53), enter details in the Request and Short Description fields. Then click the enter icon.
Figure 53
Transport request saved
The system now captures all the objects in the transport request, which in turn is used to move the request to further upstream systems.
Determining Alerts in the Background
Alert determination in the background helps to have the alerts created and sent to a specified email address without any delay or waiting time. The system automatically starts the alert determination in the background at a specified time without the need to have it run manually every time.
To have the alerts configured to be run in the background, execute transaction /SAPAPO/AMON1 and in the main screen click the Alert Profile button in Figure 54.
Figure 54
The Alert Monitor main screen
In the next screen (Figure 55), click the Goto Menu option and select Alert Determination in the Background.
Figure 55
Select the Alert Determination in the Background option
In the next pop-up screen (Figure 56), click the create icon.
Figure 56
Create parameters for alert determination in the background
In the next pop-up screen (Figure 57), enter the name of the alert profile (ZOVER) and then click the enter icon.
Figure 57
Enter the name of the overall alert profile
In the refreshed screen, enter the Priority (A), Date, and Time at which the alert determination should happen in the background. Priority A is for the highest priority (i.e., error). In the Repeat Intrvl (repeat interval) field enter a value to instruct the system how long to repeat the alert determination in the background for this overall alert profile. For example, in the StartTime field in Figure 58, set the alert determination to happen every 24 hours starting at 06:00.00, or 6 a.m. (The values in the StartTime field are in military time.) Specify the email address at which alerts need to be sent and then click the save icon and then the enter icon.
Figure 58
Parameters defined and saved
After you configure the determination of alerts, execute program /SAPAPO/READ_ALERTS_BATCH via transaction code SE38 to go to
Figure 59. Enter the name of Overall Profile (ZOVER) and then click the execute icon.
Figure 59
Program execution for alert determination
When the execution is successful, you see the message at the bottom of Figure 60.
Figure 60
The successful alert determination message
To see the alerts navigate to transaction /SAPAPO/AMON1. Notice in the main screen (Figure 61), there is an additional field called Saved Alert Situations. From the drop-down list, select the saved alert profile.
Figure 61
Saved alerts
In the next screen (Figure 62), you can see alerts that are determined by the job.
Figure 62
Alert Monitor results
Alert Deletion
As shown in Figure 1, there are of two major categories of alerts in SAP APO: database and dynamic alerts. Dynamic alerts can be removed from Alert Monitor only when the underlying issue causing the alert is corrected. These alerts are determined at run time in SAP liveCache.
To delete the database alerts, you can use standard report program /SAPAPO/AMON_REORG. On execution of this program, the main screen (Figure 63) provides list of parameters you can use to select the required alerts to be deleted. Note the Simulation Run check box at the bottom of the main screen. If this option is selected, the system only displays the alerts selected for deletion. If this option is unchecked, then the system deletes the selected alerts from database on report execution.
Figure 63
The alert deletion program
Alok Jaiswal
Alok Jaiswal is a consultant at Infosys Limited.
He has more than six years of experience in IT and ERP consulting and in supply chain management (SCM). He has worked on various SAP Advanced Planning and Optimization (APO) modules such as Demand Planning (DP), Production Planning/Detailed Scheduling (PP/DS), Supply Network Planning (SNP), and Core Interface (CIF) at various stages of the project life cycle.
He is also an APICS-certified CSCP (Certified Supply Chain Planner) consultant, with exposure in functional areas of demand planning, lean management, value stream mapping, and inventory management across manufacturing, healthcare, and textile sectors.
If you have comments about this article or publication, or would like to submit an article idea, please contact the
editor.