Integrate your SAP solution with external systems. Discover the SAP best practices for ensuring a smooth integration and for meeting your business requirements.
Key Concept
SAP time management and payroll systems offer integration points to facilitate the interaction between these solutions and other external systems. These integration points are usually predefined tables that SAP-delivered programs use to load the external data within standard SAP tables.
Companies that rely on an external time data collection system need to ensure that their SAP system can exchange data back and forth with the external solutions accurately. All systems — internal and external — need to be in sync.
For example, in some situations, companies decide to use an external data collection system for employees to record their clock-in and clock-out times. This entry is used as the validation against SAP infotype 0007 (planned working time). In fact, the SAP system uses those two pieces of information to compare the employee’s actual time with his or her planned time. You create the clock-in and clock-out events in the SAP system using infotype 2011 (time event).
Integrate Data with Time Evaluation Using Time Events (with SAP HR Plant Data Collection)
As part of its standard solution SAP provides Plant Data Collection: Employee Times and Expenditures (SAP HR PDC) as an interface to transfer data from an external time data collection system to the SAP system (Figure 1). The two main benefits of deploying SAP HR PDC are:
- The SAP-certified data collection solution has been specifically developed to integrate other solutions to SAP using this solution.
- SAP updates and maintains the interface program as part of the licensing or support agreement with companies.

Figure 1
Integrate data with time evaluation using time events (with SAP HR PDC)
Users can choose to build their own custom solution, but, if they do so, they can’t take advantage of these two benefits. Users also can opt to develop a custom interface to transfer the time data collected to infotype 2011 (time events). As part of the development exercise you need to consider all kinds of validations to ensure the quality of your data. If users choose a custom solution, to ensure the good processing of their interfaces, they are then responsible for completing any potential future updates to the program that may come with SAP upgrades.
This integration from your time data collection system to an SAP system is an easy, transparent process for implementation teams. The interface creates SAP system time events that your time evaluation schema uses to generate the hours worked based on clock-in and clock-out times. Time evaluation evaluates the hours worked with the start and end times against the planned work time and other conditions, such as tolerance and breaks. Payroll then processes the final number of hours by type (such as regular, break paid, break unpaid, overtime, and shift premium). The implementation is cost-effective and relatively risk free.
The SAP HR PDC interface feeds other SAP system functionalities, such as:
- SAP Production Planning (PP) and SAP Production Planning for Process Industries (PP/PI)
- SAP Plant Maintenance (PM) and SAP Customer Service (CS)
- SAP Project System (PS)
These integration points to areas outside SAP Human Capital Management (SAP HCM), however, are beyond the scope of this article. SAP published a white paper dedicated to plant data collection that discusses these functionalities in more detail.
SAP Time Evaluation with Absence Management (with SAP HR PDC)
Another possible option other than the solution previously described is to have the time data collection system process some basic time evaluation rules. Instead of transferring time events, the SAP system receives hours by attendance and absence type. When you use this option, you execute the SAP time evaluation program to process more advanced time calculations. This solution integrates with absence management to make the time data available for payroll processing.
You also use the SAP HR PDC interface for this transfer. The main difference is within the program call of the SAP HR PDC interface. Users can use different parameters to specify that attendances and absences are passed to their SAP systems (Figure 2). Those parameters are detailed within SAP help documentation.

Figure 2
Time evaluation with absence management (with SAP HR PDC)
Absence Management Using Cross-Application Time Sheet (CATS) or Time Manager Workplace
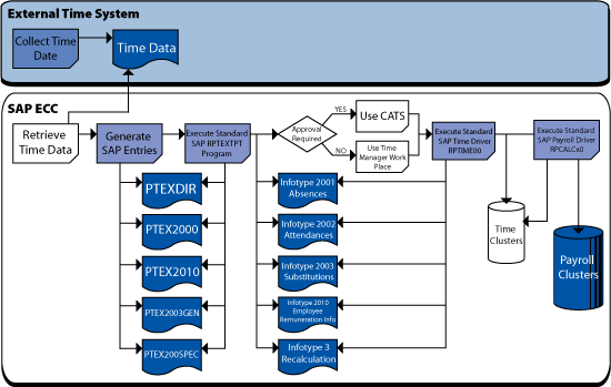
If you decide to use your time data collection system to process only basic data because your external time system already has processed your employee time entries, SAP offers the option of using an SAP standard program to transfer the data to your SAP time infotypes. This is program RPTEXTPT.
Program RPTEXTPT can also interface with other SAP infotypes using interface tables PTEX2000, PTEX2010, PTEX2003GEN, and PTEX2003SPEC (Figure 3). These interface tables correspond to the following infotypes:
- Program PTEX2000 to infotypes 2001 and 2002 (attendances and absences)
- Program PTEX2010 to infotype 2010 (employee remuneration information)
- Programs PTEX2003GEN and PTEX2003SPEC to infotype 2003 (substitutions)

Figure 3
SAP time evaluation with absence management (with CATS or Time Manager Workplace)
You have to independently populate the interface tables that SAP provides with the data from your data collection system. Program RPTEXTPT automatically updates infotype 0003 (payroll status). This infotype controls the retroactive management of time management and payroll data for this employee. Therefore, if the data transferred from the data collection triggers a change to data dated earlier than current date, program RPTEXTPT updates the infotype 0003 data for program RPTIME00 to process time data retroactively.
You can execute report RPTEXTPT in four different modes:
- Background — You execute the report at the scheduled date and time. You post the data using transaction code PA61.
- Foreground — You execute the report, and all screens are updated. I recommend using the repeat transfer option to let you rerun the report in case an error occurs during file transfer.
- Error — If you have any error during the transfer with the repeat transfer option, you need to select this option. After you execute the report, the transfer errors are displayed.
- Direct — You use this mode to directly create the records within corresponding infotypes. Unlike the other modes, however, you do not post the data using transaction code PA61. Instead, you post the data using the function module HR_BLP_MAINTAIN_TIMEDATA. This mode processes data considerably faster.
Note
I have faced situations in which I have executed a report for updating system data that for some reason could not complete its updates. I then have had to go back to the ouput tables to undo the errors,
correct them, and then re-execute the report. Report RPTEXTPT provides various data transfer parameters to help you deal with these kinds of exception situations.
SAP’s solution offers you different ways to transfer the data that lets you deal with the exceptions. You can select one of these data transfer parameters:
- Repeat transfer. Use this parameter when you want to transfer records that the system cannot post to SAP ERP HCM the first time.
- Transfer and delete. Use this option when you want to transfer the data records and then delete them immediately from the relevant interface tables.
- Only delete. Use this parameter when you only want to delete data records that were already transferred from the interface tables.
- Lock or unlock. Use this option when you want to exclude certain data records from the transfer.
- Output log. Use this parameter you want the system to output a list of the selected data records.
- Send mail. Use this option if, once the data is posted successfully to SAP ERP HCM, you want the system to send an email to the inbox of the user who started the report.
- Test run. Use this parameter if you want to run a simulation of the transfer run.
The output log identifies how many records the system has transferred successfully. If you have records that overlap existing records, then you have to manually edit the erroneous records.
If your company requires managers to approve their reporting employees’ time entries, I recommend you use the SAP Time Manager Workplace application. As part of the standard solution’s functionality, the SAP system lets managers approve their employees’ time entries. If it is not required, I recommend that you use CATS. Both Time Manager Workplace and CATS are standard SAP applications. To implement them, you need to enlist SAP professional resources to ensure the best use of these solutions.
Transfer Data from an External Gross Payroll System to the SAP Net Payroll Option
If your company decides to have its gross payroll processed outside the SAP system, but have the SAP system calculate its net payroll, the recommended approach is to make infotype 2010 (additional remuneration information) the integration point. The SAP system provides a standard integration point to the SAP infotype using the standard program RPTEXTPT (Figure 4).

Figure 4
Transfer data from an external gross payroll system to the SAP net payroll system
The main difference between using this solution (Figure 5) and the one using only infotype 2010 is that the latter is easier to use. This method allows you to reap the full benefits of using the standard SAP system as well as its integration point.
Transfer Data from an External Gross or Net Payroll System to SAP FI/CO
Some companies have their gross and net payrolls processed within an external system and want to post their pay-related amounts within their SAP Financial Accounting (FI)/Managerial Accounting (CO) system. The recommended approach for posting those values is to use the standard SAP report RFBIBL00 (Figure 5). You use this program to enter accounting documents and to clear open items. It achieves this by importing and processing a Unix file. Similar to when you use program RPTEXTPT, you can use RFBIBL00 for different data transfer types. This program has been developed to be processed in batch, via call transaction, or by direct input. If you process these values via call transaction or direct input, payroll is posted immediately by the corresponding transaction and the performance is accrued. Batch processing uses standard SAP transactions to post the entries. It also requires additional steps. In addition, you cannot use the call transaction or direct input options for some posting options. These unavailable posting options are:
- FB05 postings (posting with clearing)
- FBS1 postings (accrual or deferral documents)
- FBV1 postings (park document)

Figure 5
Transfer data from an external gross or net payroll system to SAP FI/CO
However, you can generate postings with special general ledger transactions using call transaction or direct input options.
Because documents transferred using call transaction or direct input are posted immediately into the SAP system, you must take precautions to allow a program to restart after a program termination. This restart (which is referred to here as the restart mechanism) is used to prevent duplicate posting of documents during a new program start. As a best practice, if you select call transaction or direct input, I strongly recommend that you use the restart mechanism.
Program RFBIBL00 supports the following transactions:
- FB01 (post document)
- FBB1 (post foreign currency valuation)
- FBS1 (enter accrual or deferral document)
- FBV1 (park document)
- FB05 (post with clearing)
For transaction FB01, a document header (BBKPF) must be transferred for each document, and a BBSEG structure for each line item. The maximum number of line items permitted is 950. The remaining line items are reserved for automatically generated items (e.g., tax details).
Note
To learn more about how to transfer payroll to a payroll outsourcer, read Satish Badgi’s article, “
Outsourcing of Payroll in an SAP Environment: Part 1 — Evaluation.”
I recommend that every company clearly define its requirements and identify the tools that SAP provides to be used within the time and payroll area. Rely on customization as your last resort, not your first option. Identifying all integration points that SAP provides saves your company money and time. Keep in mind that the SAP system supports the provided solution as part of your license agreement. It is true, however, that most solutions for integrating a system with an SAP system require your company to develop an interface to generate the file used by the integration program. This requirement calls for minimal effort, especially compared with the necessary effort to develop a custom program that has to be designed from scratch and then tested. The key to success is to keep your system as vanilla — i.e., as simple — as possible.
Additional Reading from SAPexperts: “Flattening the Learning Curve for the Overlooked PU12 Interface Toolbox,” by Graham Wong and “Know the Risks and Benefits of 5 Change Validation Options for Interfaces to External Systems,” by Owen McGivney.
Stephane Routhier
Stephane is contributing to EPI-USE America market development and acting as a Solution Architect in the North American HCM Practice focused on the selection, planning, design, and delivery of HR solutions across multiple industries. He has more than 20 years of SAP application experience and knowledge of enterprise HCM and payroll processes, trends, issues, and organization design. He acts as an SAP Expert in the payroll area. He has been involved with large full-scale SAP ERP HCM and Payroll implementations using the breadth and depth of SAP modules. Stephane has contributed to the HCM community as a speaker and writer.
You may contact the author at stephane.routhier@epiuse.ca.
If you have comments about this article or publication, or would like to submit an article idea, please contact the editor.