If you have been looking at the latest business functions in SAP ERP, you may have come across the term simplified reporting, but have little idea what the new business function offers. Simplified reporting represents an easy way to modernize the reporting experience for your users in all areas of core SAP ERP Financials using your existing SAP ERP license. It also paves the way for the use of SAP BusinessObjects tools such as Crystal Reports by providing a consistent way to access the data in your SAP ERP tables.
Key Concept
In terms of the type of reports available, simplified reporting allows you to use modern list reports based on the latest version of SAP List Viewer (ALV), drill-down reports based on SAP NetWeaver Business Warehouse (SAP NetWeaver BW), and formatted reports based on Report Designer, all accessed via a report launchpad that provides role-based report access. From an administrative point of view, new options for data provisioning offer you everything from traditional data warehousing using replicated data sourced from SAP ERP to virtual data providers that read the data real time from SAP ERP. In addition, you can display these reports in an SAP NetWeaver BW query or use it to feed into one of the SAP BusinessObjects Enterprise options, such as a Crystal Report, an Xcelsius dashboard, or a Web intelligence query.
The simplified reporting developments in SAP enhancement packages 3 and 4 for SAP ERP 6.0 are one of the best kept secrets in SAP ERP. When you switch on other business functions, new entries appear in your SAP menu, existing transactions and reports gain new fields, additional configuration settings appear in the IMG, and, with a little help from the test catalogs, users can start testing. Switch on the business functions for simplified reporting FIN_REP_SIMPL_1 (for enhancement package 3) or FIN_REP_SIMPL_2 (for enhancement package 4) and nothing appears to happen at all. What you have done is activate a number of list reports for reporting in SAP ERP and a number of new data sources for extracting data to SAP NetWeaver BW. However, these options remain hidden until you make them part of the end user’s reports. I’ll explain the new options and show how to start using them to bring a whole new look to your reporting in SAP ERP.
What’s Delivered for Simplified Reporting?
Figure 1 shows all the reports delivered for simplified reporting in enhancement packages 3 and 4. The list is huge and is not intended for productive use. However, the screen can serve as a good starting point for familiarizing yourself with what is delivered with the new enhancement packages.

Figure 1
Launchpad for financial reporting
This Web application is delivered as part of the simplified reporting business package. Your portal administrator can find it in the portal content directory under Content Provided by SAP > Content for Specialists > Worksets for Reuse in Roles > Simplified Reporting > Worksets > Financial Reporting (Figure 2).

Figure 2
The simplified reporting business package
Rather than providing the full launchpad to your end users, the idea is that you break it down into digestible parts, resulting in a launchpad like the one shown in Figure 3 that contains only those reports pertaining to the SAP ERP Financial Closing cockpit.

Figure 3
Report launchpad for a single role
Before you worry about the report launchpad at all, it makes sense to use transaction LPD_CUST in your SAP ERP system and start to check out the delivered content. If you read my previous article, “Should Your Financials Team Consider the Portal?”, you will be familiar with this transaction. The main change to the launchpad compared to the earlier version, delivered with SAP ERP 6.0, is that this Web application can run in either the SAP NetWeaver Portal or SAP NetWeaver Business Client, meaning that you no longer have to use a portal to be able to start Web applications.
Figure 4 shows the contents of transaction LPD_CUST, namely all the roles delivered with SAP ERP and the enhancement packages that have reports associated with them. The reports are provided under the role FINREP and the instance ERP63. This role contains all the reports available. A real user would not work with the role FINREP, but rather with a role like Accounts Receivable Clerk that would contain a subset of these reports.

Figure 4
Report launchpad configuration (transaction LPD_CUST)
Your portal administrator can find the connection between the parameters for configuring the launchpad and the Web application in the application parameters in the iView Financial Reporting. Figure 5 shows the iView parameters and the application parameters role=FINREP and instance=ERP63.

Figure 5
iView parameters for the launchpad
Since the Web application shown in Figure 1 is obviously not suitable for your end users, I created a new launchpad for my close reports by copying the relevant folders into a new launchpad for the role FIN_CLOSE with the instance CLOSE1 in SAP ERP. This role appears under FINREP in the list in Figure 4. I then created a copy of the Simplified Reporting role in SAP NetWeaver Portal and renamed the workset Close Reporting. The workset Close Reporting includes a page that I renamed Close Status Reporting and this page includes an iView that includes the link to the Web application for the launchpad (with the technical name apb_launchpad) and the application parameters role of FIN_CLOSE and instance of CLOSE1. Users calling this launchpad see only the close reports that are included in transaction LPD_CUST under these parameters and not the complete list of delivered reports.
Now let’s take a look at the contents of the launchpad by clicking the line FINREP, ERP63. Figure 6 shows the role FINREP and includes a folder for each application for which new reports are delivered. Note that my screenprints are taken from an SAP ERP 6.0 system with enhancement package 4. The first three folders in the list are Profit Center Reporting, Segment Reporting, and General Ledger Reporting (all from enhancement package 3) and are designed for use with SAP General Ledger (formerly the new G/L). The rest are for use with the classic applications: Accounts Payable Reporting (FI-AP), Accounts Receivable Reporting (FI-AR), Cost Center Reporting (CO-OM-CCA), Internal Order Reporting (CO-OM-OPA), Product Cost Reporting (CO-PC) (all from enhancement package 3) and Asset Accounting Reporting (FI-AA), Investment Management Reporting (IM), and Profitability Analysis (CO-PA) (all from enhancement package 4). Finally, there is a folder offering reports for use with the SAP ERP Financial closing cockpit (the contents of which are shown in Figure 3).

Figure 6
Standard reports delivered for simplified reporting with details for the profit center report
If you open up the Profit Center Reporting folder, you see both Web Dynpro applications and SAP NetWeaver BW Web templates. The Web Dynpro applications run in SAP ERP with no additional effort. To run the SAP NetWeaver BW Web templates, you have to decide how you deploy the latest SAP NetWeaver BW options. However, first I’ll look at the delivered Web Dynpro applications.
List Reports for Simplified Reporting
The Web Dynpro applications delivered with simplified reporting are designed to offer modern list reporting using the features of ALV to provide standard functions (e.g., sort, total, or subtotal) for handling the results list. You can find them in Figure 1 by looking for report names with the word “list” in brackets. In fact, the new Web Dynpro ALV offers all the features of the old ALV grid, so it should be easy for users who are familiar with the use of ALV. The data provisioning (selection of data from the SAP ERP tables) is performed using InfoSet queries that are executed in SAP ERP.
Clicking the first link in the launchpad in Figure 1 executes the Profit Center Receivables Report, giving the results shown in Figure 7.

Figure 7
Sample list report for profit center reporting
To find the familiar ALV settings, click the Settings button to adjust the sort fields, add or remove totals or subtotals, and save your chosen settings as a view as shown in Figure 8.

Figure 8
Settings for configuring an ALV report
A quick scan of the delivered reports in Figure 1 shows new reports of type “List” for all the applications apart from the SAP ERP Financial closing cockpit. You can check the detailed parameters for these reports by clicking the other folders shown in Figure 6. Just taking these list reports and copying them into new report launchpads can be a quick and easy way to modernize your users’ reporting experience with only minor changes to your reporting infrastructure.
New Options for SAP NetWeaver BW Reporting
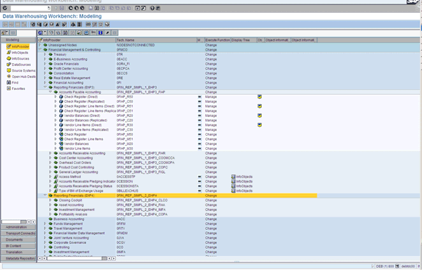
Exploring the contents of the report launchpad, you can also discover a number of SAP NetWeaver BW Web templates – shown with the word “Analysis” in Figure 1. If you are already running SAP NetWeaver BW, then you can simply have your administrator activate the relevant business content for SAP NetWeaver BW 7.0 and proceed as usual. Your administrator can find the delivered business content in the data warehousing workbench (transaction RSA1 in SAP NetWeaver BW) under the InfoAreas 0FIN_REP_SIMPL_1_EHP3 - Reporting Financials (enhancement package 3) and 0FIN_REP_SIMPL_2_EHP4 - Reporting Financials (enhancement package 4), as shown in Figure 9. Again, for enhancement package 3, you can find new InfoAreas for Accounts Payable Accounting, Accounts Receivable Accounting, Cost Center Accounting, Overhead Cost Orders, and Product Cost Accounting. For enhancement package 4, you can find new InfoAreas for Closing Cockpit, Asset Accounting, Investment Management, and Profitability Analysis.

Figure 9
SAP NetWeaver BW content for simplified reporting
Simplified reporting takes advantage of the latest SAP NetWeaver BW architecture. If you have not yet considered moving to SAP NetWeaver BW, then you might want to consider some of the new deployment options available. You can now install SAP NetWeaver BW on the same server as your SAP ERP installation (local BI), rather than working with a dedicated reporting server, if your anticipated data volumes allow it. You can also decide whether you actually need physical InfoProviders that contain data that has been extracted from the SAP ERP tables into the SAP NetWeaver BW tables. Another option is to use virtual InfoProviders that require the use of InfoObjects, InfoSources, and other objects in SAP NetWeaver BW but access the transactional data from SAP ERP directly when you run the query.
Looking at Figure 9, notice that all delivered reports offer the option of working with replicated data (i.e., data that has been extracted from the SAP ERP tables and stored in the SAP NetWeaver BW tables) and direct access (i.e., reading the SAP ERP tables directly when the SAP NetWeaver BW query is executed). This means that your administrator can decide, based on the anticipated data volumes, whether the query should read data directly from the SAP ERP tables or data that has been replicated to the SAP NetWeaver BW tables.
Virtual InfoProviders
If your data volumes allow it, it is worth considering the use of virtual InfoProviders. These use SAP NetWeaver BW structures such as InfoSources and InfoObjects, but do not store transactional data in the SAP NetWeaver BW tables. You can feed all SAP NetWeaver BW queries delivered as part of the simplified reporting project using both virtual and physical InfoProviders that feed into a MultiProvider. This means that heavy-duty reports such as the customer/product profitability reports in profitability analysis (CO-PA) that work through huge data volumes can use replicated data in a traditional data warehouse environment. Lighter reports can run using data read directly from the SAP ERP tables.
All delivered queries include the variable Access Method and allow you to switch between access method R (i.e., direct access to operative data) and method C (i.e., access to replicated data) as the report requires. This is illustrated for the Close Status report in Figure 10.

Figure 10
Access methods in the query
This means that you can now run reports requiring the most up-to-the-minute data, such as the status of the period close, in an SAP NetWeaver BW environment. Figure 11 shows the status of the period close. The report is reading the status information for each task real-time from SAP ERP. As the user refreshes the query, the latest status is shown in the report.

Figure 11
Close status report using real-time data
As well as deciding whether your transactional data should be read directly or from the SAP NetWeaver BW tables, you can decide how to handle your master data. Again, you can either determine that master data is read directly using direct access, which means that the data is read from the SAP ERP tables at the time the query is executed, or from the SAP NetWeaver BW tables using replicated access. If you work with replicated access, you can make sure that an administrator loads data to SAP NetWeaver BW on a regular basis. Figure 12 shows the master data for the cost center (e.g., InfoObject [0COSTCENTER]). In this case, it has been configured to support direct access. When preparing your reporting designs, note that the direct access option is not available for hierarchies and that you always have to load hierarchy information to SAP NetWeaver BW before running the report.

Figure 12
Master data for characteristic cost center
Formatted Reporting
As you explore the contents of the report launchpad, you can also find some reports labeled Report in the launchpad or Enterprise Report in transaction LPD_CUST. These are designed for formatted reporting and include reports (e.g., balance sheet, profit and loss statement, cash flow statement, and asset history sheet) that are designed for static use according to a fixed format and for printing as a PDF document. These were built using the BEx Report Designer that sits on top of the SAP NetWeaver BW query, allowing you to build the report layout and format the lines as appropriate. Figure 13 shows an example of a balance sheet report delivered with simplified reporting.

Figure 13
Balance sheet in BEx Report Designer
In enhancement package 5, SAP will also be delivering Crystal Reports for these standard reports. If you have already licensed Crystal Reports from SAP BusinessObjects, then you should know that they can be provisioned using SAP NetWeaver BW queries, InfoSet queries, and ABAP queries. Figure 14 shows how to select an SAP NetWeaver BW query as the source of data for your Crystal Report.

Figure 14
Choosing an SAP NetWeaver BW query as the data source for a Crystal Report
Janet Salmon
Janet Salmon joined SAP in 1992. After six months of training on R/2, she began work as a translator, becoming a technical writer for the Product Costing area in 1993. As English speakers with a grasp of German costing methodologies were rare in the early 1990s, she began to hold classes and became a product manager for the Product Costing area in 1996, helping numerous international organizations set up Product Costing. More recently, she has worked on CO content for SAP NetWeaver Business Warehouse, Financial Analytics, and role-based portals. She is currently chief product owner for management accounting. She lives in Speyer, Germany, with her husband and two children.
You may contact the author at janet.dorothy.salmon@sap.com.
If you have comments about this article or publication, or would like to submit an article idea, please contact the editor.